- Pages
 - /
 - Dealers
 - /
 - Data Depot
 - /
 - Version 4
 - /
 - API
 - /
 - Services
 - /
 - Vehicles
 
- Downloads
 - API Documentation
 - Support
 
API News and Updates
Subscribe to stay alert on the API.
Vehicles
The Vehicle endpoint allows you to retrieve a collection of all our Vehicles, or the data surrounding a specific Vehicle via the entity endpoint.
The association of Vehiclemodels to Vehicleyears form first-class citizens we call Vehicles. A Vehicle
                            is just that; the actual, physical machine. It is a veritable dirt bike, or ATV, or snowmobile, or whatever. But even still, it is not just a
                            model that was produced at some point in time, like for example a CRF250R; it is a specific year 2014
                            CRF250R dirt bike.
If any exist in our system, you can also determine the Attributevalues that are associated
                            to the Vehicle, such as OEM specifications like: Bolt Pattern, Fuel Capacity, etc.
Lastly, if you wish to determine all the Items associated with a particular vehicle, the Vehicles endpoint is where you would make that request.
Fitment access required
Fitment data requires an additional level of authorization. After signing up and being set up in our system, users are able to consume all of our services with the exception of fitment data. In order to make API requests to our fitment services users must contact their sales representative for more information on obtaining access.Schema
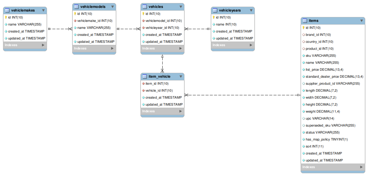
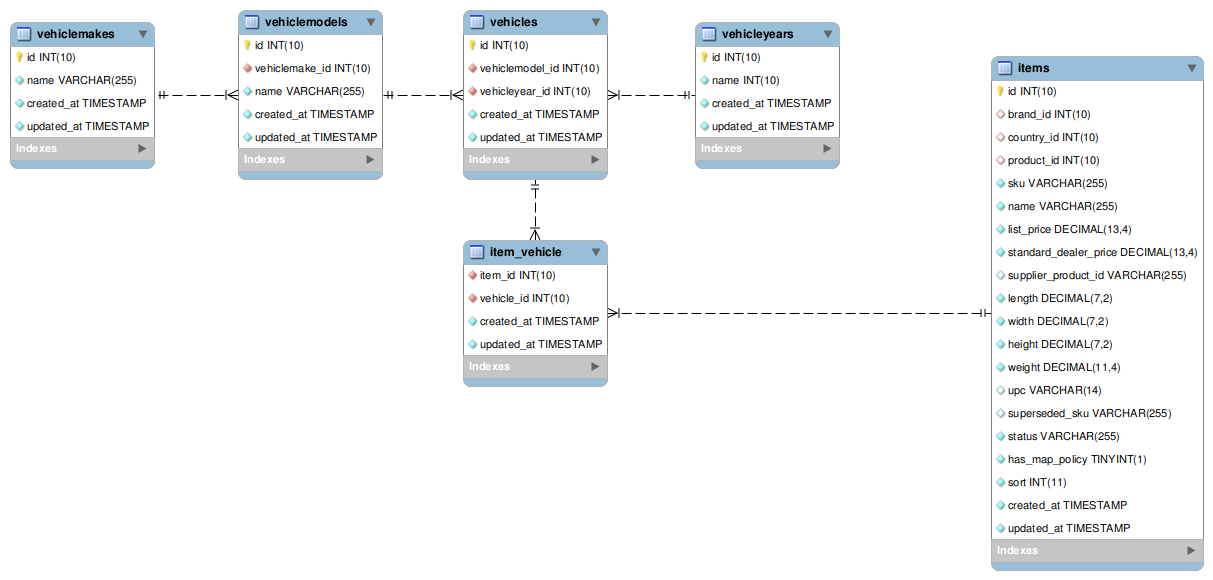
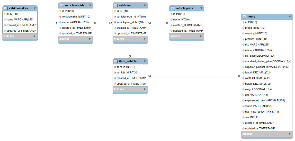
In an effort to clarify the relationship between the various vehicle entities, we've shared this enhanced entity-relationship (EER) diagram illustration.
Example requests
Collection
                            https://api.wps-inc.com/vehicles
                        
Entity
                            https://api.wps-inc.com/vehicles/1
                        
...or send multiple ids separated by a comma(,)
                            https://api.wps-inc.com/vehicles/1,2,3,4,5
                        
Associated Attributevalues
                            https://api.wps-inc.com/vehicles/1/attributevalues
                        
Associated Items
                            https://api.wps-inc.com/vehicles/1/items
                        
Pro Tip
Using the "includes" helper comes in very handy for retrieving the building a database of vehicle information.Give this request a try:
                                https://api.wps-inc.com/vehicles?include=vehiclemodel.vehiclemake,vehicleyear
                            
With this request, what you are essentially saying is:
"Give me a collection of all Vehicles and include the associated Vehiclemodel and Vehicleyear. With that Vehiclemodel, also join in its Vehiclemake."